企业管理-部门员工管理教程

2026-03-16 15:49:10 悦猫动态

  企业管理-部门/员工管理

  (创建部门及员工的意义:如某商户有多个设备激活码,设置部门和员工,便于分级管理,员工可登录自己的后台操作)

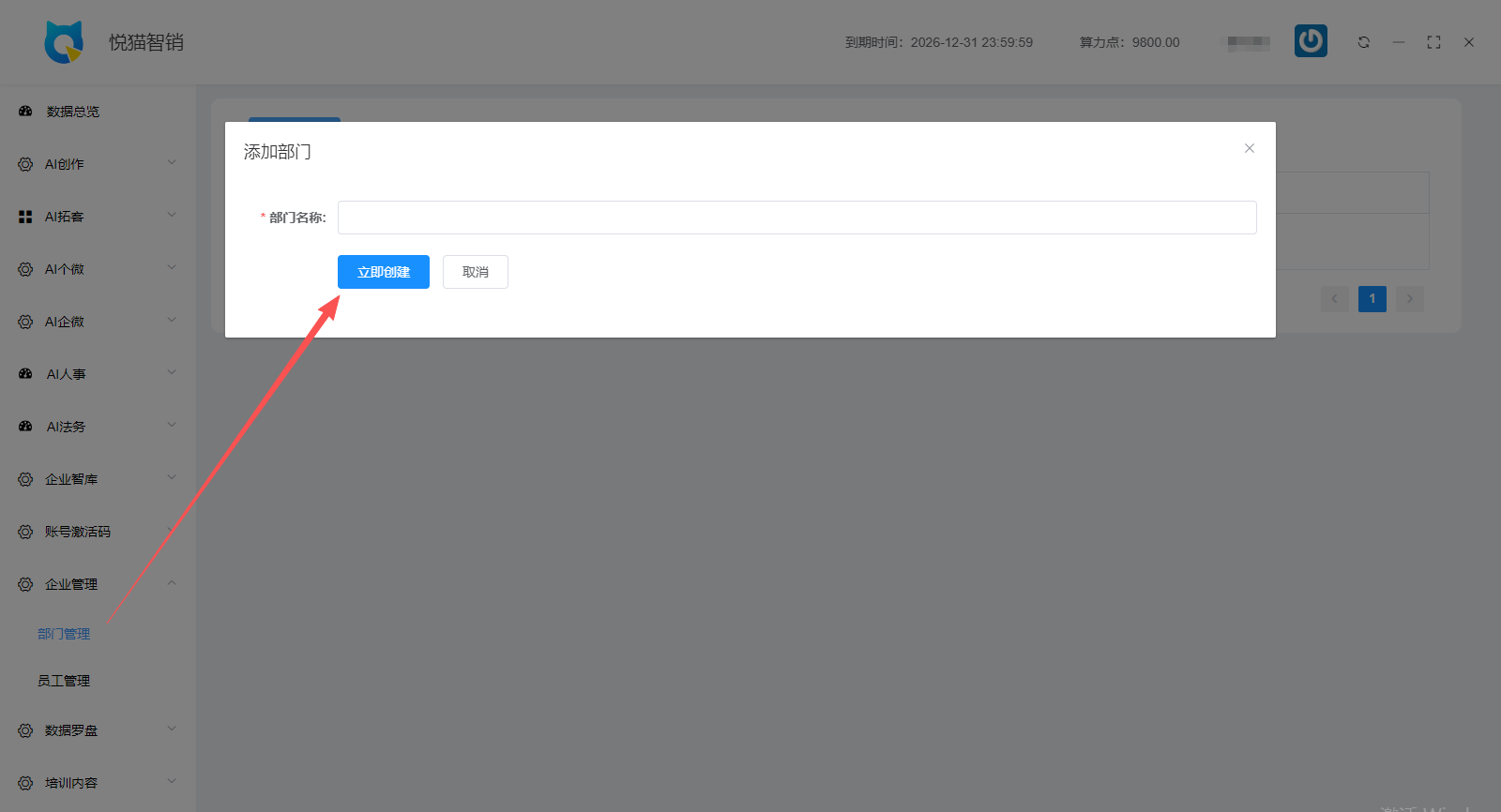
  点击“企业管理”,点击“部门管理”,点击“添加部门”,输入部门名称后,点击立即创建

  

 

  点击点击“企业管理”,点击“员工管理”,点击“添加员工”,输入员工名称,选择部门,设置用户名和密码,完成员工账号创建

  

 

  员工账号创建完成后,点击“分配权限”为该员工账号设置功能权限(勾选权限时需注意权限菜单分三级)

  

 

  点击“划拨算力点”为该员工账号划拨分配算力