3.1 添加智能体
点击企业智库,点击智能体,点击添加智能体,按下图提示填写各栏目内容

3.2 添加知识库
点击智能体知识库
按照下图示例填写信息,并选择知识库类型(文本或图片两种形式)
注意:知识库描述是填写的知识库的简介,不要粘贴知识库的完整内容!!!

以选择类型为图片为例:
点击对应知识库的“上传图片集合”,选择图片上传

图片上传完成后,点击查看集合,可以看到已经上传好的图片
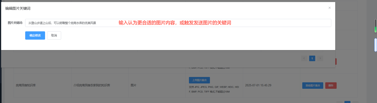
上传后的图片智能体会根据图片内容自行添加一段描述

如需要自行添加,点击编辑图片关键词,编辑更合适的内容

如需上传文本形式的知识库内容,创建知识库的时候,类型选择文本,创建完成后,点击上传文本集合
选择已经准备好的文本文档进行上传。
注意:文本和图片的格式即容量要求,已经在上图中标出,请上传时务必注意!
文本:支持 .pdf,.txt,.doc,.docx 格式,不能超过50M
图片:支持 JPG, JPEG, PNG, GIF, WEBP, HEIC, HEIF, BMP, PCD, TIFF 格式,不能超过10M
3.3 绑定知识库、发布智能体
绑定知识库:
点击对应智能体后面的编辑,选择正确的知识库进行绑定。
一个智能体可以绑定多个知识库

知识库绑定完成后,回到智能体列表,点击发布应用。

3.4 企业知识分类和企业知识库(公共话术库)
企业知识库作用:
企业提前将一些通用性的,公版的话术,或相关图片、视频上传至公共话术库,新人可以在聊天中直接调用公共话术库中的内容和客户进行互动。
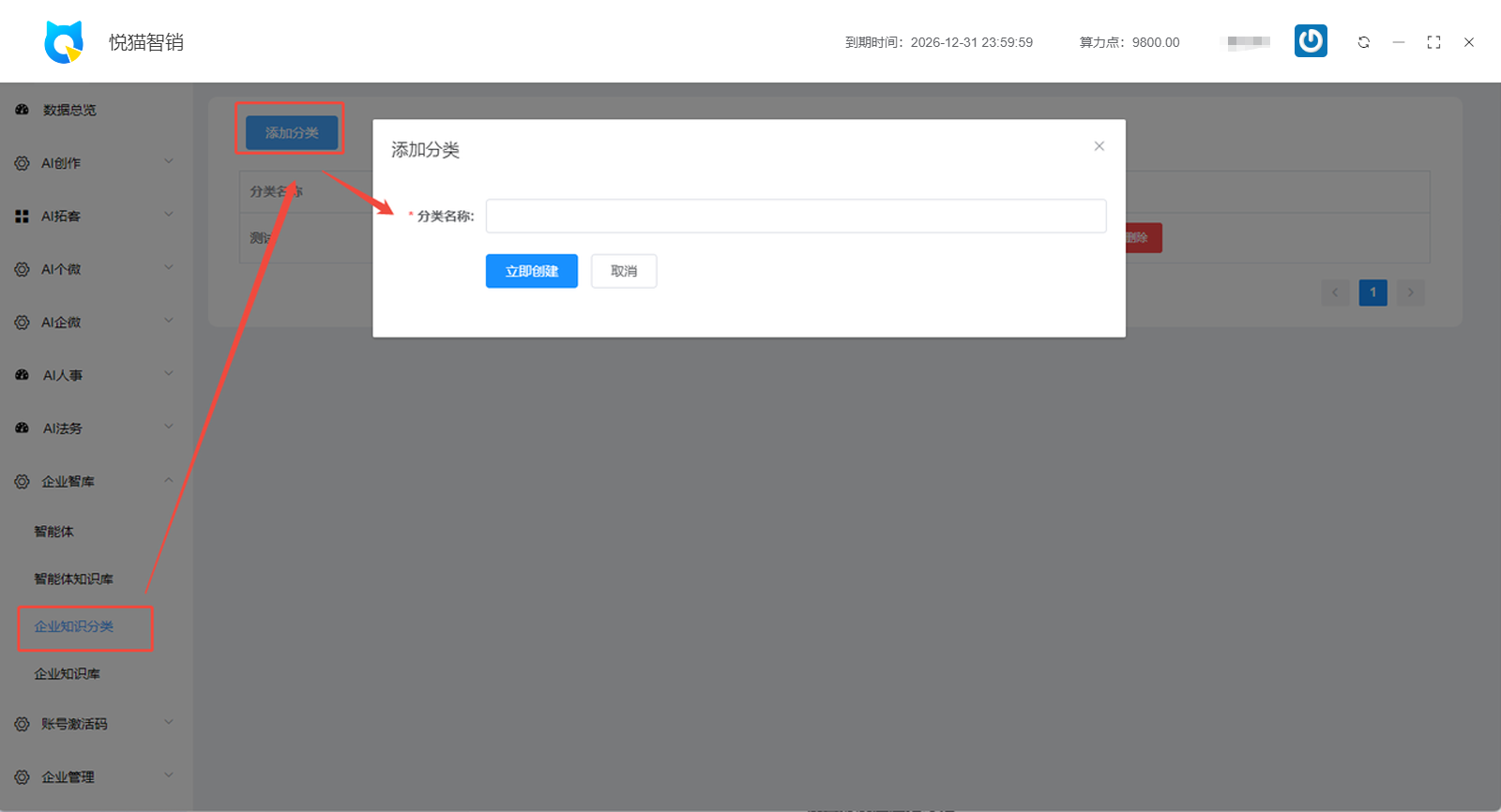
3.4.1 创建分类
添加知识库内容之前,必须先创建企业知识分类,按下图指示操作

3.4.2 添加话术内容
添加话术内容时,首先选择话术分类
素材类型可选择文本、图片、视频和文件四种形式,选择文本需在下面文字内容框里输入文字内容,选择其他三种后会出现上传按钮,上传已保存在电脑中的相应素材。
话术类型可选择公共话术和私有话术
公共话术:商户及其下员工号均可查看和使用
私有话术:仅限商户本人使用,其他人不可见
